【Android】Service 启动过程

Author Avatar
vecrates 1月 06, 2018

概述

 同为四大组件之一,Service 的启动流程和 Activity 有很多的相似之处,它们的启动都需要系统进程的服务端对象 AMS(ActivityManagerService) 的参与,也都使用 Binder(Binder 对象也一致)进行 IPC 等。

 Service 有两种启动方式:startService()bindService() ,两者的区别是后者可与启动者进行交互,而

前者不行,所以两种启动方式的启动过程是有一些区别的。

startService() 启动过程

Service_start方式启动

 上图为以 startService() 方式启动 Service 的流程,可以看到客户端的参与者和 Activity 极其相似,IPC 使用的 Binder 对象则是一致的,且而服务端也同需要 AMS 的参与。

 由于 Service 继承自 ContextWrapper,所以 startService() 调用的是 ContextWrapper 的方法。在 startService 中是直接调用了 Context 的 startService() ,Context 的实现类是 ContextImpl,ContextImpl 则是在 Activity 创建绑定上下文之前创建的(在 perfromLaunchActivity() 中)。

 ContextImpl 的 startService() 中直接调用了自身的 startServiceCommon() 方法:

    private ComponentName startServiceCommon(Intent service, UserHandle user) {
        try {
            validateServiceIntent(service);
            service.prepareToLeaveProcess(this);
            //这里调用了 AMS 的方法
            ComponentName cn = ActivityManagerNative.getDefault().startService(
                mMainThread.getApplicationThread(), service, service.resolveTypeIfNeeded(
                            getContentResolver()), getOpPackageName(), user.getIdentifier());
            if (cn != null) {
                if (cn.getPackageName().equals("!")) {
                    throw new SecurityException(
                            "Not allowed to start service " + service
                            + " without permission " + cn.getClassName());
                } else if (cn.getPackageName().equals("!!")) {
                    throw new SecurityException(
                            "Unable to start service " + service
                            + ": " + cn.getClassName());
                }
            }
            return cn;
        } catch (RemoteException e) {
            throw e.rethrowFromSystemServer();
        }
    }

 代码中的 ActivityManagerNative.getDetault() 得到的是 AMS 在客户端的代理 ActivityManagerProxy,它实现了 IActivityManager 接口。这里所传的参数:

  • IApplicationThread(caller),它继承了跨进程同样接口 IInterface,它的实现类是 ApplicationThread,用于服务端向客户端返回信息
  • Intent(service),携带 Service 信息

所以以上流程已经完成了启动 Service 前的准备工作,启动流程将从这里传到系统进程的 AMS 当中。

    public ComponentName startService(IApplicationThread caller, Intent service,
            String resolvedType, String callingPackage, int userId)
            throws TransactionTooLargeException {
        ...
            ComponentName res = mServices.startServiceLocked(caller, service,
                    resolvedType, callingPid, callingUid, callingPackage, userId);
        ...
    }

mService 是一个 ActiveService 对象,负责辅助 AMS 管理 Service 的启动、绑定和停止等,这里调用了它的 startServiceLocked() 方法:

    ComponentName startServiceLocked(IApplicationThread caller, Intent service, String resolvedType, int callingPid, int callingUid, String callingPackage, final int userId)
            throws TransactionTooLargeException {
      ...
        //根据 service(Intent)检索是否已经存在 ServiceRecord,不存在创建新的 
        ServiceLookupResult res =
            retrieveServiceLocked(service, resolvedType, callingPackage,
                    callingPid, callingUid, userId, true, callerFg, false);
      ...
        //ServiceRecord 用于描述一个 Service
        ServiceRecord r = res.record;
      ...
        return startServiceInnerLocked(smap, service, r, callerFg, addToStarting);
    }

 这里 ActiveService 调用了自身的 startServiceInnerLocked() 方法,在该方法内部又调用了自身的 bringUpServiceLocked() ,接着用调用了 realStartServiceLocked()

    private final void realStartServiceLocked(ServiceRecord r,
            ProcessRecord app, boolean execInFg) throws RemoteException {
      ...
        //调用了 ApplicationThreadProxy 的方法
            app.thread.scheduleCreateService(r, r.serviceInfo,
                    mAm.compatibilityInfoForPackageLocked(r.serviceInfo.applicationInfo),
                    app.repProcState);
      ...
        //这个方法里面也是一个 Binder 调用,调用了 Service 的 startCommand() 等
        sendServiceArgsLocked(r, execInFg, true);
      ...
    }

   private final void sendServiceArgsLocked(ServiceRecord r, boolean execInFg,
            boolean oomAdjusted) throws TransactionTooLargeException {
      ...
            //同样调用了 ApplicationThreadProxy 的方法
            r.app.thread.scheduleServiceArgs(r, si.taskRemoved, si.id, flags, si.intent);
      ...
    }

 上面这个方法中,app.thread 是一个 ApplicationThreadProxy 对象,它是 ApplicationThreadNative 在服务端的代理,它继承了 Binder 及实现了 IApplicationThread 接口,而 ApplicationThreadNative 类是一个抽象类,ApplicationThread 继承了 ApplicationThreadNative,故而 ApplicationThread 是 IApplicationThread 的最终实现者。

 所以执行到这儿,服务端将通过 Binder 将信息返回给客户端 ApplicationThread,由于此时是在 Binder 线程池中的线程运行,故先使用 Hnadler 切换到主线程,最后执行:

    private void handleCreateService(CreateServiceData data) {
      ...
        //1. 使用加载器创建 Service 实例
        java.lang.ClassLoader cl = packageInfo.getClassLoader();
        service = (Service) cl.loadClass(data.info.name).newInstance();
      ...
        //2. 创建上下文对象
        ContextImpl context = ContextImpl.createAppContext(this, packageInfo);
        context.setOuterContext(service);
        //3. 创建 Application 实例
        Application app = packageInfo.makeApplication(false, mInstrumentation);
        //4. 为 Service 绑定上下文,并调用器 onCreate() 方法
        service.attach(context, this, data.info.name, data.token, app,
                    ActivityManagerNative.getDefault());
        service.onCreate();
        // 放到了一个 map 中存储,可以看到下面一个方法从 map 从取了出来
        mServices.put(data.token, service);
      ...
    }

    private void handleServiceArgs(ServiceArgsData data) {
        Service s = mServices.get(data.token);
        ...
        res = s.onStartCommand(data.args, data.flags, data.startId);
        ...
    }

handleCreateService()scheduleCreateService() 调用线上的方法,主要完成:

  • 使用加载器创建 Service 实例
  • 创建上下文对象
  • 创建 Application 实例
  • 为 Service 绑定上下文,并调用器 onCreate() 方法

handleServiceArgs()scheduleServiceArgs() 调用线上的方法,主要调用了 Service 的 onStartSCommand() 方法。

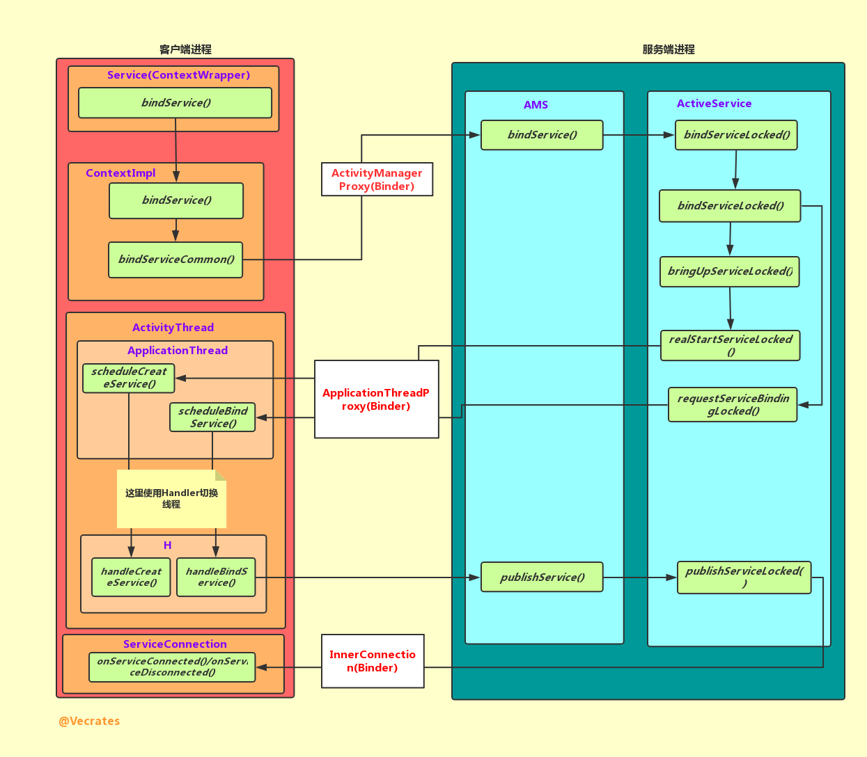
bindService() 启动过程

Service_bindService()

 上图为以 bindService() 方式启动 Service 的过程,大体上可以分为创建绑定两个过程,创建过程与以 startService() 方式启动的过程是大致是一样的,这里主要记录绑定的过程。

 在使用 bindService() 时,通常会传入一个 ServiceConnection 对象,当调用者和 Service 绑定成功时,调用该 ServiceConnection 对象的 onServiceConnected() 。这个 ServiceConnection 对象会在 bindServiceCommon() 中被转化为 ServiceDispatcher.InnerConnection 对象:

//ContextImpl.class
private boolean bindServiceCommon(Intent service, ServiceConnection conn, int flags, Handler
            handler, UserHandle user) {
    IServiceConnection sd;
  ...
    //将 ServiceConnetion 转化为 IServiceConnection(实际返回的是 InnerConnection)
    sd = mPackageInfo.getServiceDispatcher(conn, getOuterContext(), handler, flags);
  ...
    //转到 AMS 执行
    int res = ActivityManagerNative.getDefault().bindService(
    mMainThread.getApplicationThread(), getActivityToken(), service,
    service.resolveTypeIfNeeded(getContentResolver()),
    sd, flags, getOpPackageName(), user.getIdentifier());
  ...
}

public final IServiceConnection getServiceDispatcher(ServiceConnection c,
            Context context, Handler handler, int flags) {
  synchronized (mServices) {
    LoadedApk.ServiceDispatcher sd = null;
    ArrayMap<ServiceConnection, LoadedApk.ServiceDispatcher> map =                                         mServices.get(context);
    //查找是否存在对应的 ServiceDispatcher 
    if (map != null) {
      sd = map.get(c);
    }
    if (sd == null) {
      sd = new ServiceDispatcher(c, context, handler, flags);
      if (map == null) {
        map = new ArrayMap<ServiceConnection, LoadedApk.ServiceDispatcher>();
        mServices.put(context, map);
      }
      //ServiceConnection - ServiceDispatcher 键值对
      map.put(c, sd);
    } else {
      sd.validate(context, handler);
    }
    return sd.getIServiceConnection();
  }
 }

private final ServiceDispatcher.InnerConnection mIServiceConnection;
    IServiceConnection getIServiceConnection() {
    return mIServiceConnection;
}

private static class InnerConnection extends IServiceConnection.Stub {}  
static abstract class Stub extends android.os.Binder implements                     android.app.IServiceConnection  {}

 ServiceConnection 对象和 ServiceDispatcher 对象组成键值对,存储在一个 ArrayMap 中,ServiceDispatcher 中持有 InnerConnection 对象,InnerConnection 是 ServiceDispatcher 的内部类,继承自 Binder。

 当服务转到 AMS 后,除了绑定操作外,其他的执行过程和 startService() 基本一致。而绑定过程从 bindServiceLocked() 开始,其中调用了 requestServiceBindingLocked()

private final boolean requestServiceBindingLocked(ServiceRecord r, IntentBindRecord i,
            boolean execInFg, boolean rebind) throws TransactionTooLargeException {
  ...
      r.app.thread.scheduleBindService(r, i.intent.getIntent(), rebind, r.app.repProcState);
  ...
}

 在 requestServiceBindingLocked() 中,调用了 ApplicationThread 的 scheduleBindService()scheduleBindService() 内部又使用 Handler 切换线程,最后调用了 handleBindService()

    private void handleBindService(BindServiceData data) {
        Service s = mServices.get(data.token);
      ...
        IBinder binder = s.onBind(data.intent);
        //又交给了 AMS 
        ActivityManagerNative.getDefault().publishService(data.token, data.intent, binder);
      ...
    }

 这里首先调用了 Service 的 onBind() 方法,onBind() 返回 IBinder 对象之后再交给系统进程的 AMS 执行,AMS 又调用了 ActiveService 的 publishServiceLocked()

    void publishServiceLocked(ServiceRecord r, Intent intent, IBinder service) {
      ...
          c.conn.connected(r.name, service);
      ...
    }

 这里的 c.conn 就是上文提到的 InnerConnection,这里调用了它的 connected() 方法:

//InnerConnection.class
public void connected(ComponentName name, IBinder service) throws RemoteException {
  LoadedApk.ServiceDispatcher sd = mDispatcher.get();
  if (sd != null) {
    //由 InnerConnection 对象发起调用
    sd.connected(name, service);
  }
}

//ServiceDispatcher.class
public void connected(ComponentName name, IBinder service) {
  if (mActivityThread != null) {
    mActivityThread.post(new RunConnection(name, service, 0));
  } else {
    doConnected(name, service);
  }
}

public void doConnected(ComponentName name, IBinder service) {
  ...
  // If there was an old service, it is not disconnected.
  if (old != null) {
    //ServiceConnection 的 onServiceDisconnection 被调用
    mConnection.onServiceDisconnected(name);
  }
  // If there is a new service, it is now connected.
  if (service != null) {
    //ServiceConnection 的 onServiceConnection 被调用
    mConnection.onServiceConnected(name, service);
  }
}

 当调用者与 Service 建立连接后,系统进程调用 InnerConnetion 对象的 connetion() ,最后通过 ServiceDispatcher 调用 ServiceConnetion 的 onServiceConnetion() 或者 onServiceDisconnetion() ,InnerConnection 的调用有可能是跨进程的,故而需要 InnerConnetion 继承自 Binder。

参考或拓展

  • 《Android 开发艺术探索》